作者:拉丁吴
链接:http://www.jianshu.com/p/7fa7679572cc
为了帮助开发着打造一款优秀的APP,Google可谓费尽心力,推出了各种诸如MVP,MVVM等等项目架构的思路,帮助开发者更加高效的开发,尽管这样,Google还是接着推出了一个新的项目架构,以便给予开发者更多的选择,至于这种架构思路和MVP等框架的优劣,各位看完文章或许自有定论。

如上图。
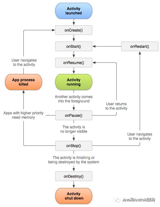
虽然Google给出了Activity非常详尽的生命周期结构,因此我们对根据生命周期做出相应的合理的安排,比如添加和移除实时GPS位置监听:

可是随着业务的逐渐复杂,我们可能在添加监听之间需要向服务器验证某些用户信息,等返回信息正确才去监听定位。那么在网络异步回调的时候,我们就很难知道当前的activity的生命周期状态。

如果发生上图的情况,那么我们的占用的相关资源就可能永远无法移除了。这还只是冰山一角,大家尽可以想想,当我们的异步调用面对无法预知的用户操作和系统处理的时候,什么问题都可能发生。
总而言之,由于我们对于UI实时的状态做不到了如指掌,以至于对数据和逻辑的处理就无法尽善尽美。这是类似隐患得不到很好的解决根本原因。
这次Google推出了一套新的项目架构组件和架构思路,从UI到Data,帮助我们更加精准的开发自己的APP。
这套架构最核心的就是生命周期组件,:Lifecycle Components用于管理UI控制器(Activity/Freagment)的生命周期,方便查询当前组件生命周期的状态。
可查询的状态如下:

具体的使用方式有两种:
// 通过继承,就已经将自己的生命周期的交给了Lifecycle Components管理了。 public class MainActivity extends LifecycleActivity { }
那我们如何使用呢?
看到这里,你一定心头一喜,如果有这个组件,那么我们就完全有能力将Activity作为一个UI的控制器,仅仅用来显示UI和相应用户操作,把Activity的大小缩小至最小。不用着急,大礼包远不止这些。
他俩的关系,就是,ViewModel负责管理着不同的LiveData,并把它提供给UI。
我们可以先来说说LiveData。由于它已经能够感知生命周期,也就意味着我们并不需要在去查询当前UI的生命周期,由于可被观察,也就意味着当它持有的数据发生改变,观察者可以立即受到信息。
livedata最重要的方法是以下几个:
onActive() // 当前LiveData有超过一个的活跃的观察者时,被调用 onInactive() // 当前没有任何活跃的观察时,着被调用 setValue() // 勇于改变当前数据,这样观察者可以受到改变后的数据。 // 观察数据变化,并感知当前UI的生命周期 observe(LifecycleOwner owner, Observer<T> observer)
这里有一个活跃的观察者的概念,我们不妨把它放在后面来看。
LiveData的用法如下:


好了,LiveData基本的用法讲完了,由于有了LiveData,我们的data更加“智能”了。
当UI不可见的时候,改变的数据将不会被更新到UI上。
而且如果数据在不同的UI界面都会被用到的时候,我们还可以一个单例的LiveData,为不同的UI提供统一的数据。这些操作就不去细讲了。
现在回头看LiveData,我们发现它至少有以下几个优点:
ViewModel则相对简单些,因为他的作用是暂存UI相关的数据,保证即使Activity配置更改,重新创建时,数据依然能够被保存好。
基本用法如下:

这是ViewModel的最基本的用法,它负责从各个地方获取数据,然后把数据装到LiveData中,提供给UI;当然ViewModel也可以在不同的Fragment中共享,在这里就不多讲了。
由于ViewModel的本身和activity/fragment的生命周期绑定,当与之绑定的最后一个UI 销毁时,ViewModel才会clean自身的数据。
如图所示:

Room是Google提供的SQLite的ORM的解决方案,其实本质上和其他的ORM框架没什么特别大的差别,没有太多新意,因此只给出大体的架构图,有兴趣的同学可以自行去学习

我们现在回头看整个架构

其实最有有趣的就是UI-ViewModel这个部分,这套架构至少可以帮助我们做到一下几点:
https://developer.android.com/topic/libraries/architecture/index.html